HMG Forum "Codebox" Reader

General Help regarding HMG, Compilation, Linking, Samples

Moderator: Rathinagiri

User avatar
AUGE_OHR
Posts: 2108
Joined: Sun Aug 25, 2019 3:12 pm
DBs Used: DBF, PostgreSQL, MySQL, SQLite
Location: Hamburg, Germany

Re: HMG Forum "Codebox" Reader

Post by AUGE_OHR »

hi,

here latest Version v0.6.2
HMGFORUM062.ZIP
Source, 32/64 Bit EXE
NO Image include for *.RC
(3.5 MiB) Downloaded 480 times
since v0.5.3 RELEASE EXE
// 12.10.2022 v0.5.4 special for Express++ Forum Attachment
//
// 01.11.2022 v0.5.5 no FILTER
// 02.11.2022 v0.5.6 ONCHANGE sync DBF using RECNO()
// 07.11.2022 v0.5.7 Msgno begin with 0 (zero) not 1 / DoShellLink()
// 08.11.2022 v0.5.8 RichEdit_Translate + HSCROLL .T.
//
// 27.01.2023 v0.5.9 Clip2Google()
// 04.02.2023 v0.6.0 SPINNER in Download
// 26.03.2023 v0.6.1 "more Filter" F2
// 23.04.2023 v0.6.2 DoReReadCODE()
v0.6.2 FIX 1st. Line of CODE. use "Re-Read all Source CODE" in Menu (can take a long Time)
v0.6.1 when search for Keyword / Author you can now use F2 on "Result" of Listbox for "more" search
v0.6.0 SPINNER at Download are default -50 / +50. you can change it in CONFIG.INI
v0.5.9 some "Translation" does not work while include HTML ...
copy "marked" Text from Original into Clipboard (right Menu)
change to "Translate" Window and use "translate from Clipboard" (right Menu)
have fun
Jimmy
User avatar
serge_girard
Posts: 3364
Joined: Sun Nov 25, 2012 2:44 pm
DBs Used: 1 MySQL - MariaDB
2 DBF
Location: Belgium
Contact:

Re: HMG Forum "Codebox" Reader

Post by serge_girard »

Thanks Jimmy!
There's nothing you can do that can't be done...
User avatar
AUGE_OHR
Posts: 2108
Joined: Sun Aug 25, 2019 3:12 pm
DBs Used: DBF, PostgreSQL, MySQL, SQLite
Location: Hamburg, Germany

Re: HMG Forum "Codebox" Reader

Post by AUGE_OHR »

hi,

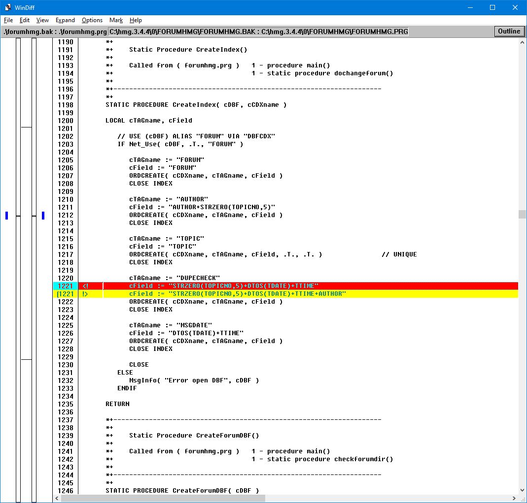
i have enhance Index TAG "DUPECHECK" and add AUTHOR

Code: Select all

      cField := "STRZERO(TOPICNO,5)+DTOS(TDATE)+TTIME+AUTHOR"
DUPECHECK_1.jpg
DUPECHECK_1.jpg (147.97 KiB) Viewed 8499 times
you also need to edit DLFORUM.PRG and search for

Code: Select all

      cSeek := STRZERO( nThreadNo, 5 ) + DTOS( dDATE ) + cTime
and change to

Code: Select all

      cSeek := STRZERO( nThreadNo, 5 ) + DTOS( dDATE ) + cTime + cAuthor  // add cAuthor
3 x times

delete old *.CDX before run new CODE
have fun
Jimmy
Post Reply